什么是图像放大
图像放大(Image Upscaling)是通过算法将低分辨率图像转换为高分辨率图像的过程。与传统插值放大不同,AI 放大模型(如 ESRGAN)能智能重建细节,保持图像质量。 比如默认通过 SD1.5 模型对于大尺寸的图片生成表现不佳,如果需要高分辨率,我们通常会先生成小尺寸的图像,然后使用图像放大来提升图片的分辨率。 当然本文介绍的只是诸多 ComfyUI 中图像放大方法中的一种,在这篇讲解中,我们将带你完成以下内容:- 下载并安装放大模型
- 使用放大模型进行一次简单的放大
- 结合文生图工作流,完成图像的放大
想了解更多高级放大选项?请查看我们的综合图像放大指南,涵盖各种模型和使用场景,包括人像增强、产品摄影等。
下载并安装放大模型
额外需要下载 ESRGAN 等放大模型(必须):访问 OpenModelDB
访问 OpenModelDB 搜索下载需要的放大模型(如 RealESRGAN)
如图所示:

- 你可以在筛选处根据你的图像类型选来过滤对应的模型类型
- 对应模型右上角会有标注具体放大的倍数,比如在我们提供的截图里,对应的这个模型是将图像放大2倍的模型
Download 下载模型
简单放大工作流
1. 工作流及素材
请下载下面的图片,并拖入到 ComfyUI 中,加载简单版本放大工作流
请下载下面这张小尺寸的图片作为输入

2. 工作流讲解

- 在
加载放大模型(Load Upscale Model)节点中选择我们之前下载的放大模型 - 在
加载图片(Load Image)节点中选择我们之前准备的输入图片 - 点击
Queue按钮,或者使用快捷键Ctrl + Enter(回车)来执行图片生成
Load Upscale Model 和 Upscale Image(Using Model) 的组合,他们通过接收一个图像的输入,然后使用放大模型将图像放大。
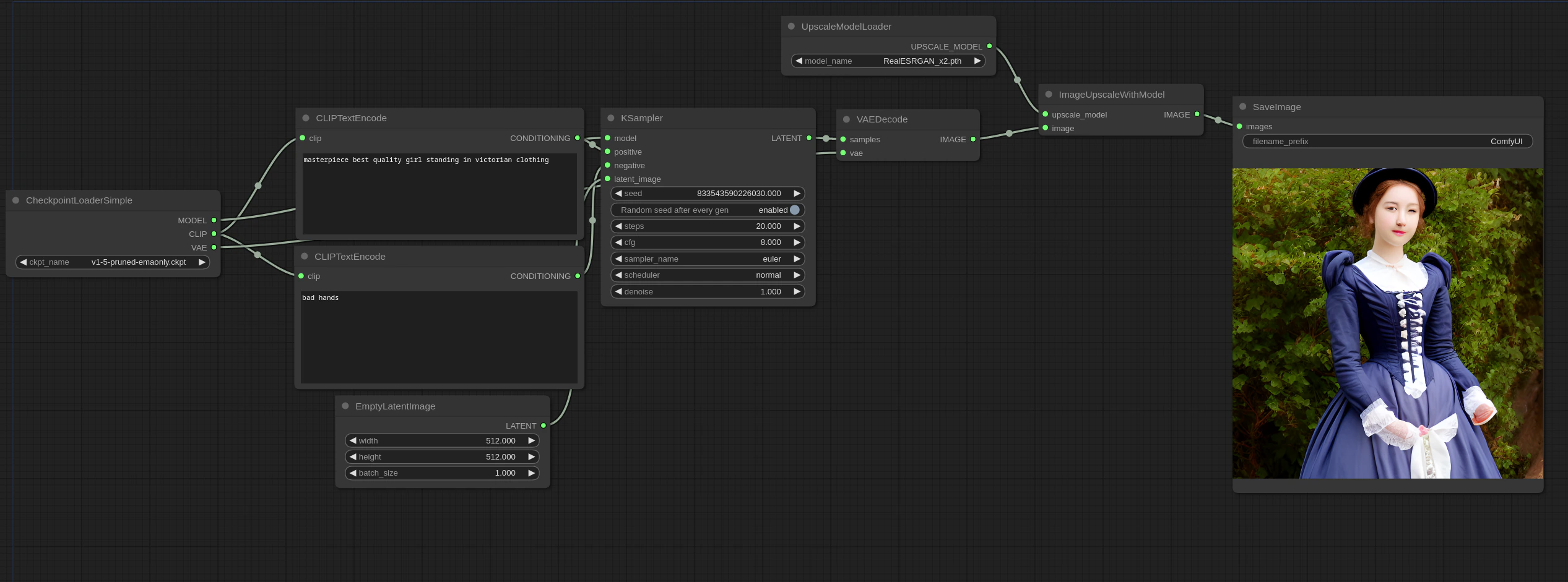
结合文生图的放大工作流
在完成了简单的放大工作流后,我们就可以尝试结合文生图的工作流来完成一个完整放大工作的流程,关于文生图的基础部分及相关模型要求,请参考文生图的部分的说明完成。 请将下面的图片下载并保存后拖入到 ComfyUI 中,加载结合文生图的放大工作流
其它相关补充
- 链式放大:对于需要超高倍率放大的情况,可以串联多个放大节点(如先2x再4x)
- 混合放大:在生成工作流后接放大节点,实现”生成+增强”一体化流程
- 对比测试:不同模型对特定类型图片效果差异较大,建议同时测试多个模型