子图功能需要至少 ComfyUI 前端版本 1.24.3 版本的支持,如果你未在你的 ComfyUI 中发现此功能,请参考这篇文档进行更新: 如何更新ComfyUI
- 本文示例图片使用nightly 版本前端制作,界面请以实际为准
子图是 ComfyUI 中的一个高级功能,它允许你将复杂的工作流打包成一个新的节点,使得它更易管理和复用。

- 简化复杂工作流
- 轻松复用一些常见的节点组合
- 创建可快速复用的节点组合来提高搭建工作流的效率
如何创建子图?
编辑子图
1. 子图有和普通节点一样的编辑功能
你可以像一般节点一样使用子图:- 修改外观节点颜色
- 修改节点名称
- 使用绕过(Bypass)来禁用
- 等等
2. 子图的编辑
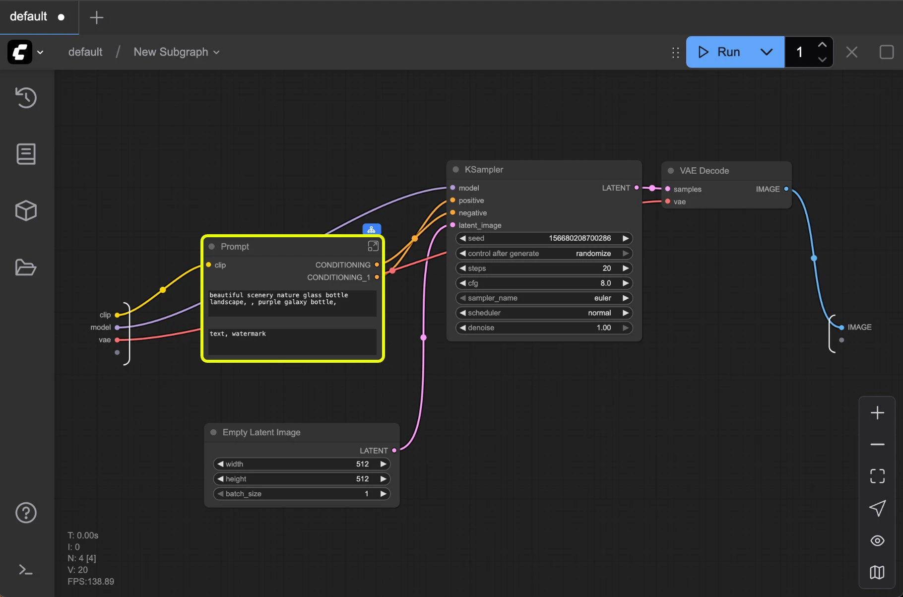
- 在子图非组件(widget) 空白处双击以进入子图编辑状态,
- 点击子图编辑按钮

- 子图导航,你可以通过这里退出当前子图,并返回上级
- 输入插槽(slot): 会显示在子图外部的内部节点输入
- 你可以像链接正常节点一样将输出连接到插槽中
- 通过在连接点上点击鼠标右键,你可以重命名/删除 暴露在子图外部的插槽
- 输出插槽(slot): 暴露在子图外部的输出,和输入插槽功能类似

- 图中数字为 1 的插槽为默认插槽: 用于新增 输出 / 输出 连接以暴露给上级的子图视图
- 在已有插槽上点击鼠标右键,可以重命名、删除、取消已原有的节点的连接
插槽连接同样遵循数据类型验证
3. 子图的嵌套
在子图中你可以进一步嵌套的子图,来创建更复杂的工作流

4. 参数面板
从 ComfyUI v0.3.66 版本开始,你可以直接在新增的参数面板中编辑子图参数,无需进入子图内部进行编辑。 你可以选中任何子图,点击”编辑子图控件(Edit Subgraph Widgets)“按钮来打开参数面板。

- 调整顺序:按住右键拖动控件,即可更改其排列位置
- 控件可见性:点击眼睛图标可以设置控件是否显示
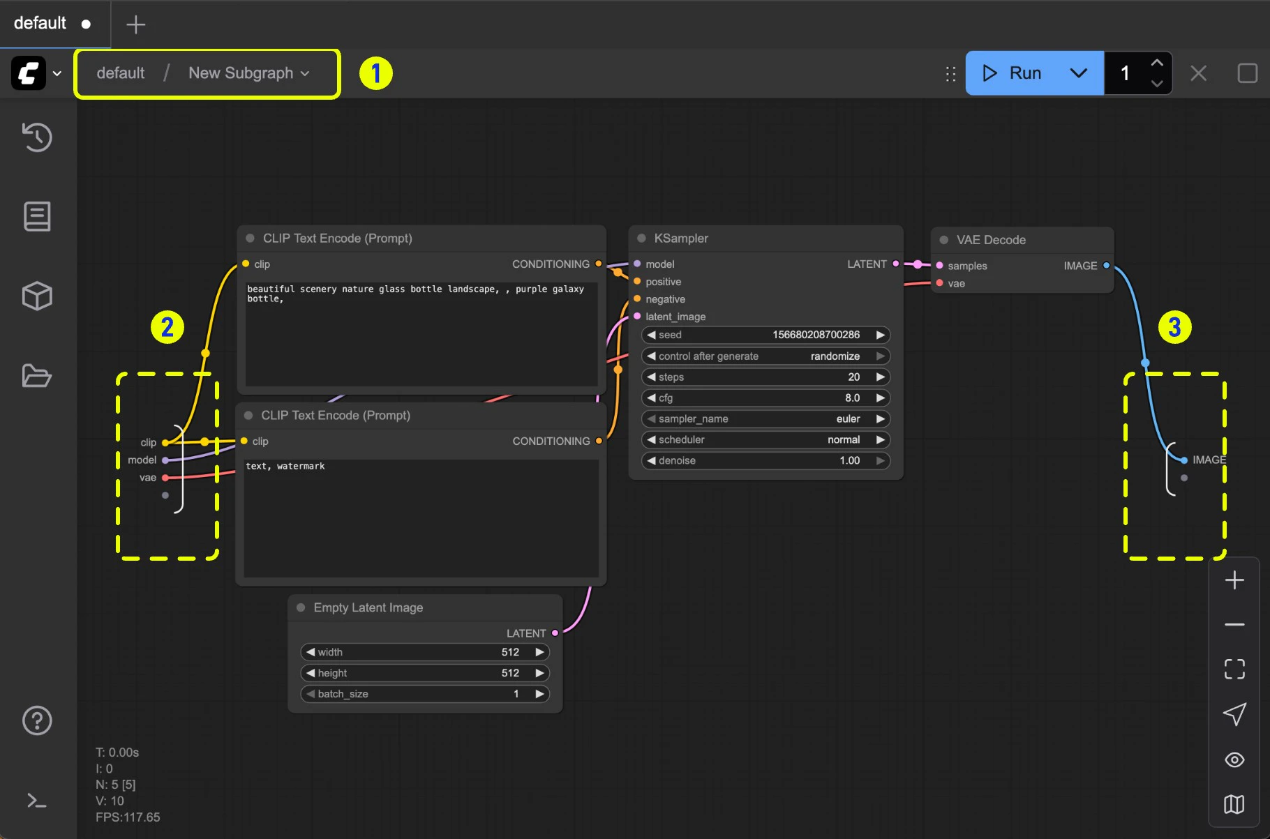
5. 退出子图
要退出子图并返回上一级:- 使用画布顶部的导航栏(图中标记为 1),或
- 按 Esc 键

将子图转回普通节点
当子图编辑完成后,你可以将子图转回为普通节点,只需要选中子图后,再在选择工具箱上选择同样的按钮即可完成子图转回节点的操作,在右键菜单上也有对应的选项
发布子图
从 ComfyUI 前端版本 1.27.7 开始,你可以将子图发布到节点库中。 此功能允许你将子图转换为子图蓝图(Blueprint),也就是可复用的子图节点。
发布子图到节点库

- 点击选择工具箱上的
书本(发布)图标 - 打开选择工具箱菜单,选择
添加子图到库(Add Subgraph to Library)菜单项来发布子图
书本(发布) 图标或 添加子图到库(Add Subgraph to Library) 菜单后,你会看到如下对话框:


编辑子图蓝图
如果你想编辑子图蓝图,可以点击下图所示的编辑按钮,也可以删除它。




