

本地化支持
目前 ComfyUI 支持:包括英文、中文、俄罗斯语、法语、日文、韩文。 如果你需要切换界面语言到你需要的语言可以点击 设置齿轮图标 然后在Comfy —> Locale 中选择你需要的语言。

新版菜单界面
界面分区(Workspace)
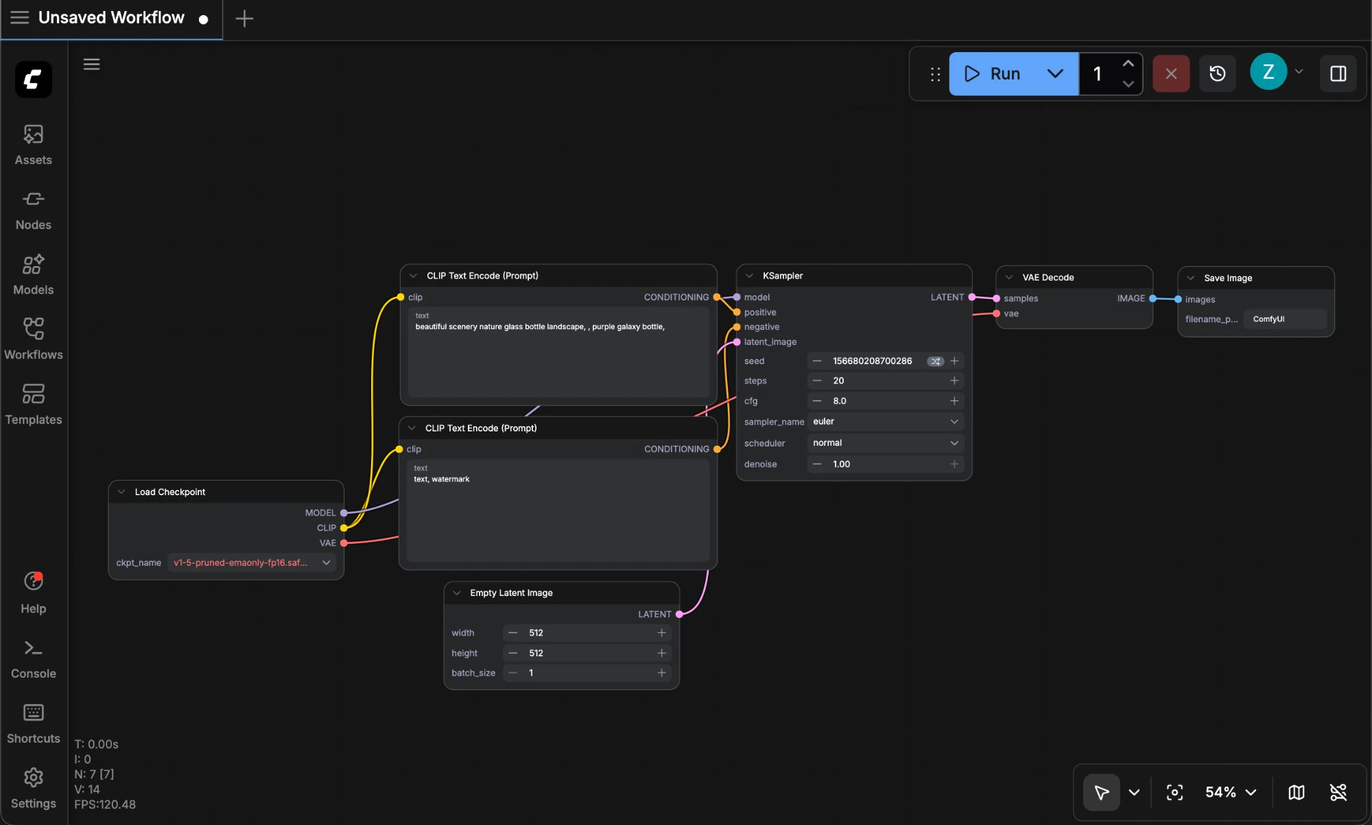
下面是主要的 ComfyUI 的界面分区以及各部分的简要介绍。
- 主菜单:点击展开功能菜单,含文件操作、帮助菜单等。
- ASSETS:显示生成的图像、视频等资产。
- Nodes:列出 ComfyUI 原生及第三方节点。
- Models:展示 ComfyUI 启动后检测到的模型信息,启动后若有模型下载等,按快捷键
r刷新节点定义获取最新模型。 - Workflows:展示本地保存的工作流。
- Templates:提供 ComfyUI 内置工作流模板。
侧边栏面板按钮

- 工作流历史队列(Queue): 所有 ComfyUI 执行媒体内容生成的队列信息
- 节点库(Node Library): 所有 ComfyUI 中的节点包括
Comfy Core和你安装的自定义节点都会可以在这里进行查找 - 模型库(Model Library): 你本地的
ComfyUI/models目录下的模型可以在这里被查找到 - 本地用户工作流(Workflows): 你本地保存的工作流可以在这里被查找到
旧版菜单
目前 ComfyUI 默认启用新版界面,如果你更偏好使用旧版界面,可以点击 设置齿轮图标 然后在Comfy —> 菜单(Menu) 将 使用新菜单(Use new menu) 设置为 disabled 即可切换到旧版本的菜单。
旧版菜单界面仅支持英文。
