- Ultra モード:高解像度を必要とする用途(広告やECなど、細部の拡大表示が重要なシーン)向けに設計されており、プロンプトを正確に再現しつつ、生成速度も維持します。
- Raw モード:自然なリアリズムに重点を置き、肌の色調、ライティング、風景のディテールを最適化します。「AIらしさ」を低減し、写真表現やリアルなスタイルの制作に最適です。
- Flux 1.1 Pro テキストから画像へ(Text-to-Image)
- Flux 1.1 Pro 画像から画像へ(Image-to-Image:Remix)
Flux 1.1 Pro Ultra Image ノードのドキュメント
ノードの各パラメーター設定の詳細については、以下のドキュメントをご参照ください:Flux 1.1 [pro] テキストから画像へ(Text-to-Image)チュートリアル
1. ワークフローファイルのダウンロード
以下のファイルをダウンロードし、ComfyUI にドラッグ&ドロップすることで、ワークフローを読み込むことができます:
2. ワークフロー手順の実行

- (任意)
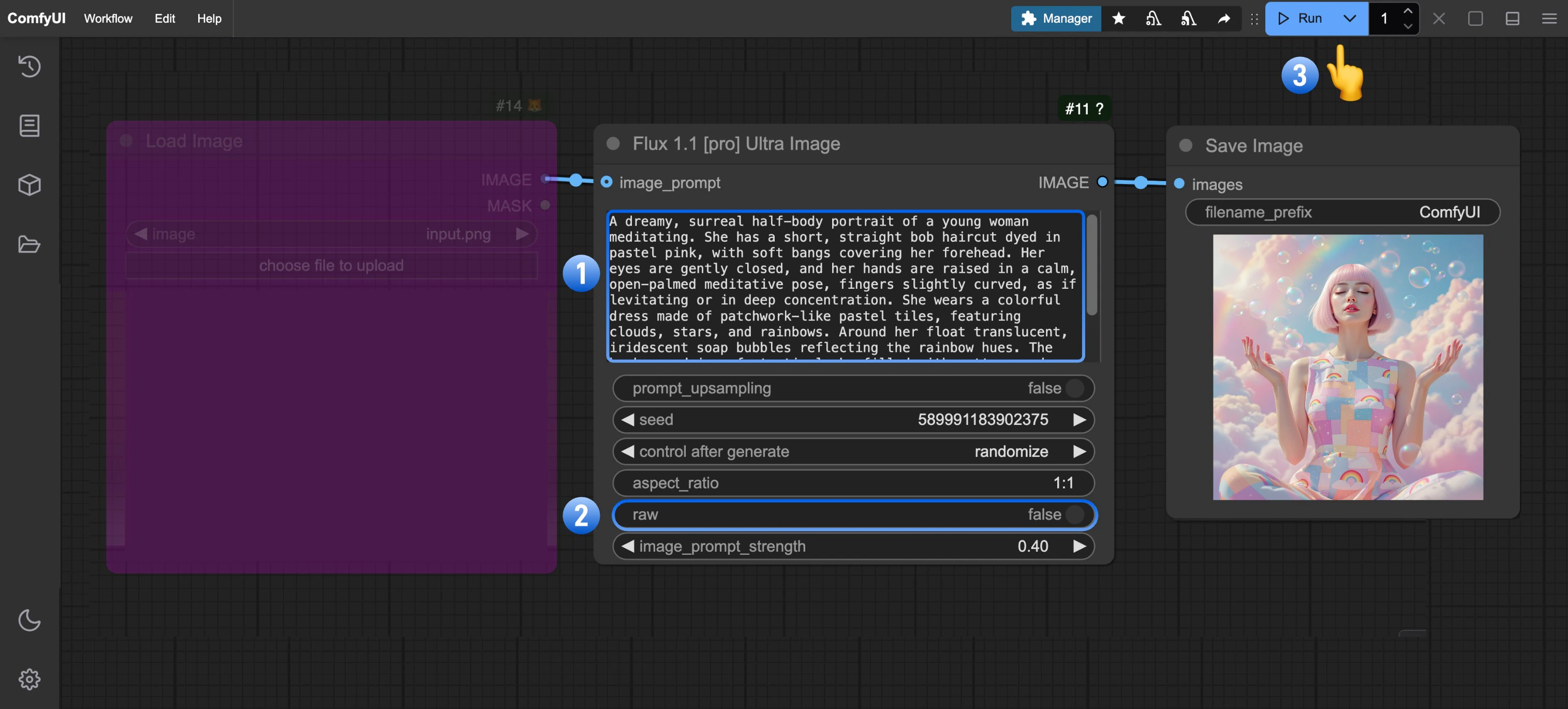
Flux 1.1 [pro] Ultra Imageノード内のpromptを編集して、プロンプトを変更できます - (任意)出力結果をよりリアルにしたい場合は、
rawパラメーターをfalseに設定してください Runボタンをクリックするか、ショートカットキーCtrl(macOS の場合 Cmd)+ Enterを押して画像を生成します- API からの応答後、
Save Imageノードで生成された画像を確認できます。画像はComfyUI/output/ディレクトリに保存されます
Flux 1.1 [pro] 画像から画像へ(Image-to-Image)チュートリアル
ノード入力にimage_prompt を追加すると、出力画像は入力画像の特徴を融合した「Remix」結果になります。image_prompt_strength の値は、この融合比率に影響を与えます。数値が大きいほど、出力画像は入力画像に近くなります。
1. ワークフローファイルのダウンロード
以下のファイルをダウンロードして ComfyUI にドラッグ&ドロップするか、または「テキストから画像へ」ワークフロー内の紫色のノードを右クリックし、mode を always に設定して image_prompt 入力を有効化してください:
以下のような画像を入力として使用します:
2. ワークフロー手順の実行

Load Imageノードの Upload ボタンをクリックして、入力画像をアップロードします- (任意)
Flux 1.1 [pro] Ultra Imageノード内のimage_prompt_strengthを調整し、融合比率を変更できます Runボタンをクリックするか、ショートカットキーCtrl(macOS の場合 Cmd)+ Enterを押して画像を生成します- API からの応答後、
Save Imageノードで生成された画像を確認できます。画像はComfyUI/output/ディレクトリに保存されます
image_prompt_strength 値による出力結果の比較です:
